Pierwsze kroki

Po zainstalowaniu i uruchomieniu programu w pierwszej kolejności musimy zatwierdzić licencję a następnie stworzyć nowe zadanie lub otworzyć już stworzone
Po zainstalowaniu i uruchomieniu programu w pierwszej kolejności musimy zatwierdzić licencję a następnie stworzyć nowe zadanie lub otworzyć już stworzone
Wybieramy typ analizy jaką chcemy wykonać - w tym przypadku statyka w przestrzeni 3D
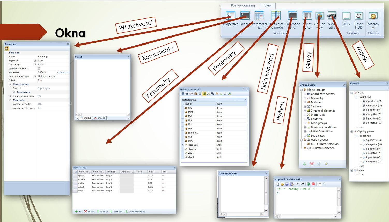
Praca w programie opiera się na kilku oknach oraz oraz głównym oknie graficznym.
Okno właściwości - zawiera informacje zaznaczonego w danym momencie elementu, ale także umożliwia ich zmianę
Okno komunikatów - zawiera informacje o bieżących działaniach, obliczeniach a także komunikaty o ewentualnych błędach
Okno parametrów - zawiera potencjalne parametry które mogą być wykorzystane i łatwo zmieniane w modelu
Okno kontenerów - zawiera uporządkowane obiekty w modelu
Okno komend - umożliwia wprowadzanie pojedynczych tekstowych komend
Okno edytora Python - pełnoprawny edytor skryptów języka python
Okno grupy - umożliwia zarządzanie modelem i tworzenie grup na potrzeby np. selekcji
Okno widoki - umożliwia poruszanie się po widokach w oknie graficznym, ale także definiowanie płaszczyzn cięcia widoku czy zarządzanie etykietami dla wyników
Najczęściej wykorzystywanym elementem programu przez użytkownika będą kontenery zawierające uporządkowane dane o obiektach modelu:
Coordinate system (Układy współrzędnych) - kontener zawierający układy współrzędne ułatwiające wprowadzanie danych geometrycznych
Geometry (Geometria) - kontener zawierający informacje o elementach geometrycznych
Materials (Materiały) - kontener zawierające informacje o materiałach i ich cechach
Sections (Przekroje poprzeczne) - kontener zawierający informacje o przekrojach poprzecznych
Model utils (Połączenia, dodatkowe cechy) - kontener zawierający dodatkowe cechy przypisywane do modelu obliczeniowego takie jak sprężyny, połączenia sztywne, funkcja "insertion"
Contacts (Kontakty) - kontener zawierający informacje o kontaktach pomiędzy elementami modelu
Load groups (Grupy obciążenia) - kontener zawierający informacje o przypadkach obciążenia
Boundary conditions (Warunki brzegowe) - kontener zawierający informacje o warunkach brzegowych (podporach, temperaturze itp.)
Initial conditions (Warunki początkowe) - kontener zawierające informacje o parametrach konstrukcji (Naprężeń, przemieszczeń itp.) przed rozpoczęciem analizy
Load cases (Przypadki analizy) - kontener zawierający informacje o analizowanym przypadku (m.in. obciążenia, warunków brzegowych, warunków początkowych, czasie, rodzaju ustawień solvera )
Do dyspozycji mamy trzy podstawowe widoki:
Geometria - widok na elementy geometryczne, które stanowią element wyjściowy (pomocniczy) do zdefiniowania elementów modelu
Model - widok na elementy strukturalne modelu z przypisanymi właściwościami i siatkowaniem
Kontakt - wizualizacja zależności kontaktu pomiędzy elementami strukturalnymi
Do dyspozycji mamy 4 filtry graficznego wyboru elementów geometrycznych.
Do dyspozycji mamy 4 filtry graficznego wyboru elementów modelu tj.:
Obiekt - element strukturalny składający się z grupy elementów skończonych
Element - element skończony modelu MES
Węzeł - węzeł modelu MES
Połączenie - dodatkowe cechy narzucone na model jak np. połączenia sztywne
Menu kontekstowe pojawia się po zaznaczeniu elementu geometrii poprzez wybór graficzny lub poprzez wybór w kontenerze lub poprzez wybór w groups view
Menu kontekstowe pojawia się po zaznaczeniu elementu modelu poprzez wybór graficzny lub poprzez wybór w kontenerze lub poprzez wybór w groups view
Model konstrukcji możemy oglądać w rożnej formie od elementów teoretycznych MES aż po ich wizualizację, ponadto z opisem lub bez. Ponadto obiekty strukturalne można ukrywać.
Na przykładzie podstawowej bryły można zauważyć z jakich elementów się składa i nie zawsze w sposób jawny.
Powyżej kilka bardzo przydatnych skrótów klawiaturowych znacząco przyspieszających pracę w programie.
Designed with Mobirise themes